Kentucky editor: Add IEs to responsibility areas

The responsibility area connects the review user with the information to be reviewed. Without the connection the review will not be possible.

note

The review will not be created yet.

Add IEs to responsibility areas to make the users connected to those areas review the selected IE. IEs can be added to responsibility areas in an early stage in the project. This is done only once per IE and can be changed later.

Each included IE that should be reviewed must be included in the responsibility area.

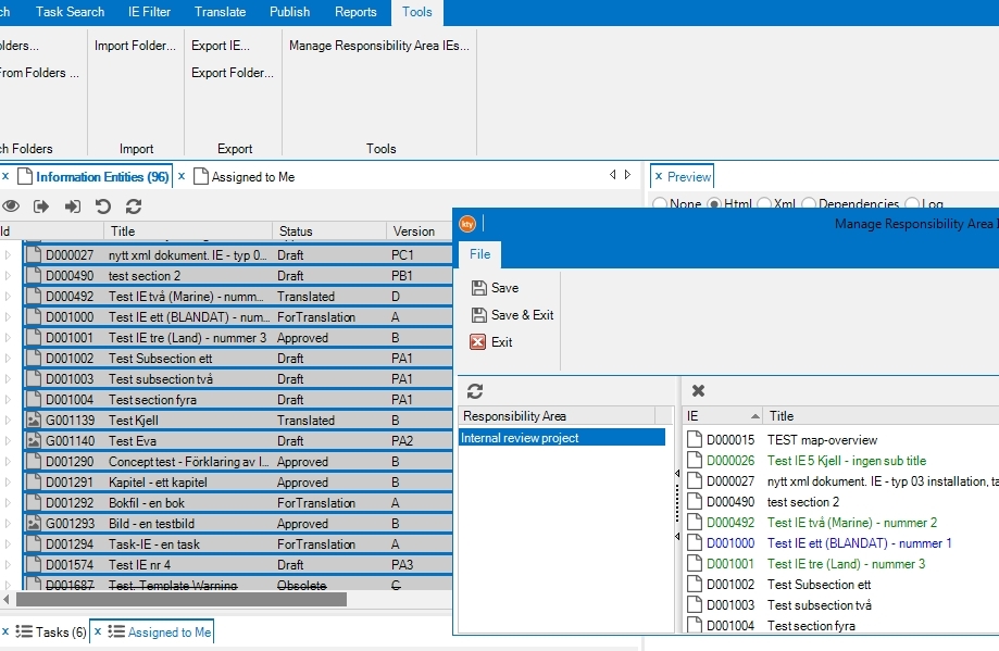
Add IEs to responsibility area
  1. Kentucky   Tools   Manage Responsibility Area IEs .

  2. Select a responsibility area.

  3. Drag and drop IEs to the responsibility area.

  4. Click Save and Exit when finished.

Add or change responsibility area on a selected IE
  1. Select IE

  2. Select tab Responsibility area (to the right, behind Properties when using the default layout on Kentucky).

  3. Add or remove responsibility areas.

Related articles